김과장
AI 뉴스 목록
2026-03-22RAG로컬 AIOllamaAI 문서 검색오픈소스LangGraphAI 자동화사내 AI

로컬 AI 문서 검색 시스템 구축 — Ollama RAG 7주 무료 강좌

깃허브 스타 4,600개 돌파한 무료 RAG 강좌. Ollama·OpenSearch·LangGraph로 사내 문서 AI 검색 시스템을 내 컴퓨터에서 7주 만에 구축합니다. 외부 API 비용 0원, 텔레그램 봇까지 완성.


📌 관련 기사
내 코드를 지키는 보안 도구가 오히려 비밀번호를 훔쳤습니다 — Trivy 해킹 사건
tinybox Red v2 — 1600만 원으로 클라우드 없이 로컬 AI 무제한
Screenpipe — 화면·음성 24시간 로컬 AI 기록, Microsoft Recall 대안 오픈소스

회사에서 ChatGPT를 쓰고 싶지만, 기밀 문서를 외부 서버에 올릴 수는 없습니다. 이 문제를 해결하는 핵심이 바로 로컬 AI 기반 RAG(검색 증강 생성) 시스템입니다. Production Agentic RAG Course는 Ollama 등 무료 도구만으로 사내 문서 AI 검색 시스템을 내 컴퓨터에서 처음부터 끝까지 만드는 7주 무료 오픈소스 강좌로, 깃허브 스타 4,600개를 돌파하며 주목받고 있습니다.

핵심 3줄 요약
  • 깃허브 스타 4,600개, 포크 1,200개 — 실무자들이 실제로 따라 하고 있는 강좌
  • ChatGPT·Claude 같은 외부 API 없이, Ollama(내 컴퓨터에서 돌아가는 무료 AI)만으로 완성
  • 7주 뒤에는 텔레그램 봇으로 어디서든 사내 문서를 검색하는 시스템이 만들어짐

로컬 AI 문서 검색이 필요한 이유

AI에게 회사 문서를 물어보고 싶을 때 가장 먼저 떠오르는 건 ChatGPT입니다. 하지만 고객 데이터, 재무 보고서, 내부 매뉴얼을 외부 서버에 올리는 순간 정보 유출 위험이 생깁니다. 실제로 삼성전자가 ChatGPT 사용을 금지한 것도 같은 이유였습니다.

RAG(검색 증강 생성)는 이 문제의 해법입니다. 쉽게 말해, AI에게 질문하면 먼저 내 문서에서 관련 내용을 찾고, 그 내용을 바탕으로 답변을 만드는 방식입니다. 데이터가 내 컴퓨터를 벗어나지 않으니 보안 걱정이 없습니다.

문제는 이걸 실제로 만들려면 검색 엔진, 데이터베이스, AI 모델, 파이프라인을 전부 연결해야 한다는 것입니다. 이 강좌가 바로 그 과정을 7주에 걸쳐 한 단계씩 안내합니다.

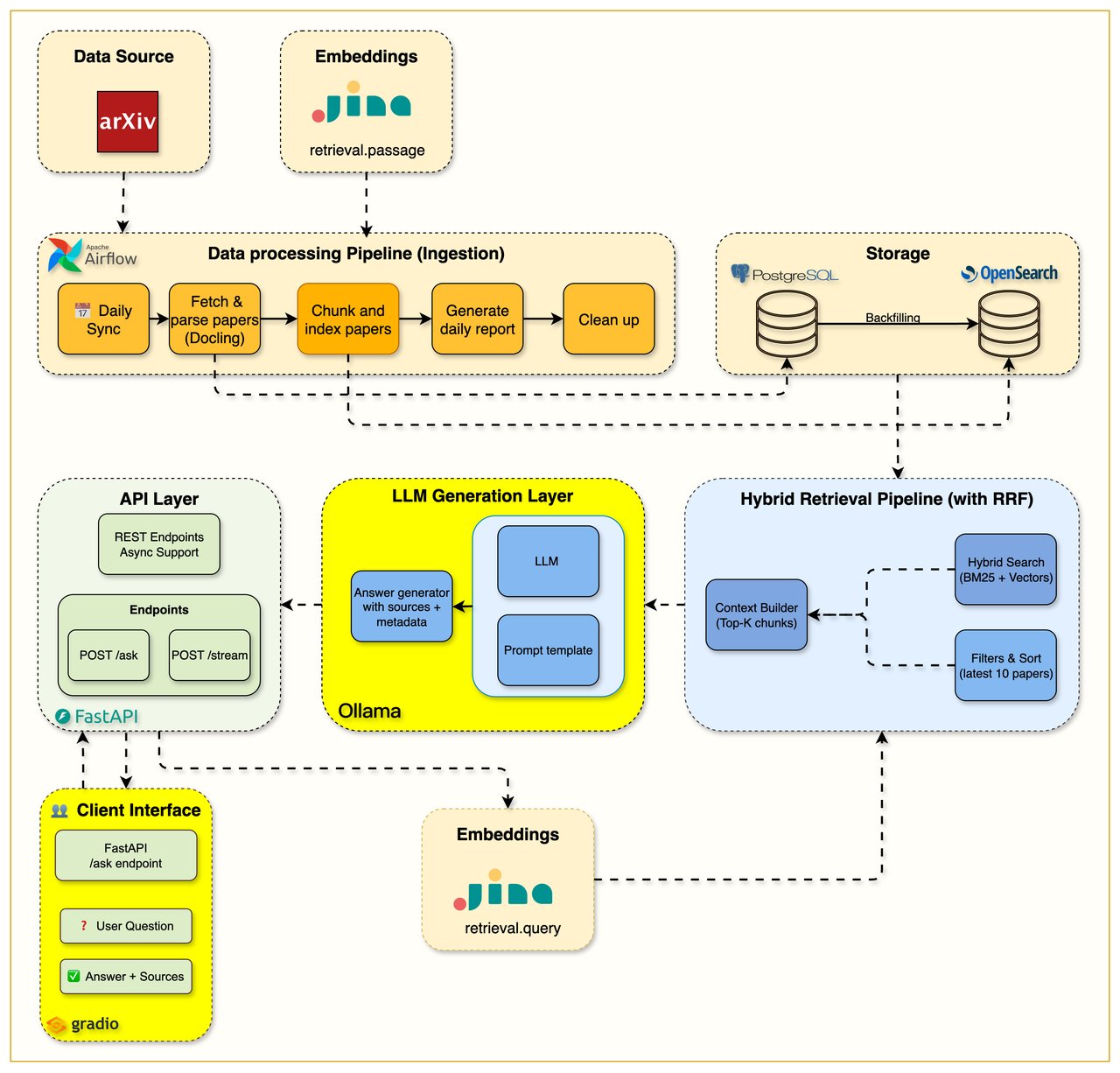
Production Agentic RAG 전체 시스템 아키텍처 다이어그램 — Ollama, OpenSearch, PostgreSQL, FastAPI 구성

RAG 시스템 7주 커리큘럼 — 매주 무엇을 만드는가

1주차 — 인프라 세팅
Docker 한 줄 명령어로 AI 서버(Ollama), 검색 엔진(OpenSearch), 데이터베이스(PostgreSQL), API 서버(FastAPI)를 한꺼번에 띄웁니다. 각 서비스가 정상인지 자동으로 확인하는 헬스체크까지 포함됩니다.
2주차 — 데이터 수집 파이프라인
arXiv(AI 논문 저장소)에서 논문을 자동으로 가져오고, PDF를 파싱해서 텍스트를 추출합니다. Apache Airflow로 매일 자동 수집되는 파이프라인을 만듭니다.
3주차 — 키워드 검색 기초
BM25 알고리즘(구글 검색의 기초가 되는 방식)으로 문서 검색을 구현합니다. 이 강좌의 철학은 "AI를 붙이기 전에 검색부터 제대로 만들자"입니다. 실제 기업들도 이 순서로 시스템을 구축합니다.
4주차 — 하이브리드 검색
키워드 검색에 AI 임베딩(텍스트를 AI가 이해하는 숫자로 변환)을 결합합니다. "머신러닝"을 검색하면 "기계학습"이라고 적힌 문서도 찾아주는 것이 핵심입니다. Jina AI의 무료 임베딩을 사용합니다.
5주차 완성된 RAG 파이프라인 아키텍처 — 하이브리드 검색과 Ollama 연동 구조
5주차 — 완성된 RAG 시스템
Ollama에서 돌아가는 로컬 AI 모델과 검색 시스템을 연결합니다. 질문하면 관련 문서를 찾고 → AI가 답변을 생성하고 → 출처까지 표시합니다. 프롬프트 최적화로 토큰 사용량을 80% 줄이는 기법도 배웁니다.
6주차 — 모니터링과 캐싱
Langfuse로 AI가 어떤 문서를 참고해서 답변했는지 추적하고, Redis 캐싱으로 같은 질문에 즉시 응답하게 만듭니다. 운영 환경에서 꼭 필요한 실전 기술입니다.
7주차 — AI 에이전트 + 텔레그램 봇
LangGraph로 AI가 스스로 판단하는 에이전틱 AI 에이전트를 만듭니다. 검색 결과가 부족하면 질문을 자동으로 바꿔서 다시 검색하고, 관련 없는 문서는 걸러냅니다. 마지막으로 텔레그램 봇을 연결해서 스마트폰에서도 사용할 수 있게 완성합니다.
7주차 에이전트 RAG + 텔레그램 봇 연동 아키텍처

사용하는 무료 AI 도구 총정리

이 강좌의 가장 큰 장점은 유료 API가 하나도 필요 없다는 것입니다.

도구 역할 비용
Ollama내 컴퓨터에서 돌아가는 AI 모델 (Llama 3.2 등)무료
OpenSearch문서 검색 엔진 (키워드 + AI 검색)무료
Apache Airflow데이터 수집 자동화무료
LangGraphAI 에이전트 워크플로우무료
LangfuseAI 응답 모니터링무료
Gradio / Telegram사용자 인터페이스무료

로컬 RAG 시스템 설치 및 시작 방법

필요한 것: Docker Desktop, Python 3.12 이상, RAM 8GB 이상, 디스크 20GB 이상

# 저장소 복제
git clone https://github.com/jamwithai/production-agentic-rag-course.git
cd arxiv-paper-curator

# 환경 설정
cp .env.example .env

# 의존성 설치 (uv 패키지 매니저 사용)
uv sync

# 모든 서비스 한 번에 실행
docker compose up --build -d

# 정상 작동 확인
curl http://localhost:8000/health

각 주차별로 별도 브랜치(week1.0, week2.0 ... week7.0)가 있어서 원하는 주차부터 시작할 수도 있습니다. 매 주차마다 Jupyter 노트북과 블로그 포스트가 함께 제공됩니다.

1주차 Docker Compose로 Ollama·OpenSearch·PostgreSQL 인프라 구성도

이 강좌만의 차별점 — 실무형 RAG 튜토리얼

인터넷에 RAG 튜토리얼은 넘쳐나지만, 대부분은 "OpenAI API 키 넣고 → LangChain 3줄 → 끝" 수준입니다. 실제 회사에서 쓸 수 있는 시스템과는 거리가 멉니다.

이 강좌는 다릅니다.

  • 기초부터 쌓는다 — AI 임베딩을 붙이기 전에 키워드 검색부터 완성합니다. 실제 기업이 RAG를 구축하는 순서와 같습니다.
  • 운영 환경을 고려한다 — 캐싱, 모니터링, 에러 처리, 재시도 로직까지 포함합니다. 데모용이 아니라 실무용입니다.
  • 외부 API 의존 제로 — Ollama로 로컬 AI를 쓰기 때문에 API 비용도, 데이터 유출 걱정도 없습니다.
  • 모바일까지 확장 — 7주차에 텔레그램 봇을 연결해서 스마트폰에서도 질문할 수 있게 만듭니다.

로컬 AI 구축 시 주의할 점

현재 깃허브 이슈를 보면, 초기 세팅 과정에서 Airflow 로그인 정보를 찾기 어렵거나 서비스 헬스체크가 실패하는 사례가 보고되고 있습니다. Docker와 터미널에 익숙하지 않은 분이라면 1주차에서 시간이 좀 걸릴 수 있습니다. 다만, 각 주차별 Jupyter 노트북이 상세하게 안내하고 있어 차근히 따라가면 충분히 완성할 수 있습니다.

관련 콘텐츠Easy클코로 AI 시작하기 | 무료 학습 가이드 | AI 뉴스 더보기

AI 소식, 가장 빠르고 쉽게 받아보세요

누구나 이해할 수 있도록, 가장 자세하고 쉽게 알려드립니다

텔레그램 채널 구독